1. 网关内置 ThinkLink使用方法
1.1. 获取网关IP地址
您可以通过以下两种方式访问网关的NS管理界面:
- 方式一:通过网关的局域网IP地址访问
确保您的设备与网关处于同一局域网,获取网关的IP地址(获取方法详见:网关IP获取指南)。 - 方式二:连接网关的WiFi AP
连接网关默认的WiFi热点(SSID和密码请参考产品说明书),连接到网关的wifi热点后,可通过192.158.1.1 访问网关。
【注】需要确认网关的wifi工作在默认的 AP 模式,如果修改了网关的AP模式到client模式,那么就找不到网关的wifi热点了
1.2. 内置NS的配置
以下操作都是在webConf页面下进行。
1.3. ThinkOne的配置
ThinkOne 主要负责LoRaWAN MAC的设备鉴权,协议解析等功能,并将解析后的数据发送到AS服务器。
默认网关内部的ThinkOne是打开的,但是 downEnable是关闭的,主要为了避免网关连接到其他NS上之后导致的数据双发。
其他数据配置按照下图所示进行配置:

1.3.1. 功能配置
| 配置项 | 状态 |
|---|---|
enable | 开启 |
downEnable | 开启 |
joinDisable | 关闭 |
leafEnable | 关闭 |
rootEnable | 关闭 |
sigAutoDisable | 开启 |
generateEnable | 关闭 |
说明:上述为系统推荐的功能模块启用状态,请根据实际需求进行配置。非必要情况下不建议修改默认设置。
1.3.2. AS Broker 配置
网关默认的 AS Broker 地址为:localhost:1883,使用内置账号和密码进行连接,出厂已预配置完成,用户通常无需更改。
⚠️ 注意事项:
如您误修改了账号或密码导致无法连接,请使用以下账号密码进行重置,如果依然无法解决问题,请联系门思科技。
username=thinklink , password=Z4fZr1eRW+ZcczXtbU9ebQ==
1.3.3. AS2 Broker配置
如果需要将NS解析后的数据转发到第三方平台,可以配置AS2的Broker信息,将第三方平台的Broker地址,账号密码按下图所示进行配置。
AS2Broker 只有上行数据,不接受数据下行。

** 说明 **:如果不需要将应用数据转发到第三方平台,请保持AS2 Broker 地址为空。
1.3.4. 重启服务
完成配置后,请按照以下步骤重启 ThinkOne 服务以使配置生效:
- 点击 Save(保存)按钮,保存当前配置;
- 点击 Restart(重启)按钮,重启 ThinkOne 服务。
1.4. 更改LoRaWAN Server指向
1.4.1. 开启 nsLocal
如下图所示,将nsLocal 开启后,将NS的地址指向内置NS,将所有的参数配置完成后点击submit,完成配置。

1.4.2. 开启nmsLocal
如下图所示,打开nmsLocal功能,开启后将通过网关内置的TKL对网关进行管理。所有配置完成后点击submit,完成配置。

1.5. 使用内置ThinkLink(TKL)
1.5.1. 开启ThinkLink
如下图所示,开启TKL后,点击save。

1.5.2. 访问ThinkLink
网关内部的ThinkLink 采用10100端口进行访问,访问方法 http://[ip地址]:10100, 例如 :http://192.158.1.1:10100 ,打开后,将弹出如下登录页面。

ThinkLink 默认登录的用户名为admin,默认建立的组织账号为mtfac,账号密码为:
- 用户名:admin
- 密码:
TKedge_0801
1.6. 登录后查看网关
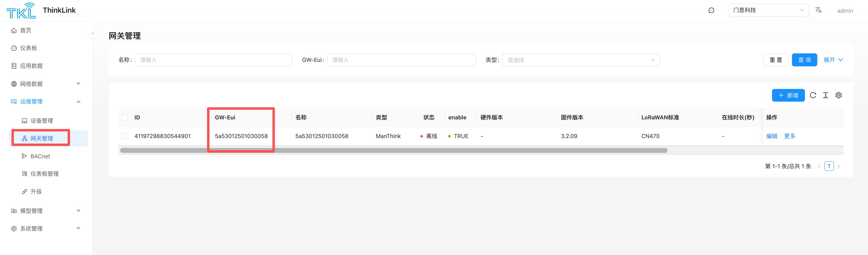
在 运维管理->网关管理 菜单中可以发现对应的网关,如果没有找到该网关,则需要点击新增,输入网关的eui和pincode,网关类型选择 ManThink对网关进行认领。

1.6.1. 导入节点LoRaWAN档案
1.6.2. 应用数据测试
ThinkLink 支持两种应用数据,一种是LoRaWAN NS解密后的原始数据,一种是经过ThinkLink物模型转码后的应用层数据。两种数据均支持订阅ThinkLinkBroker的方式或推送至第三方平台的方式进行订阅。
可以使用ThinkLink的转发器实现自定义协议格式转发至第三方平台。
1.6.3. ThinkLink 物模型数据
请参考 ThinkLink 说明书
1.6.4. 定于解密后的原始数据
如需要将AS数据推送至第三方平台,可以在网关内部配置AS2的broker信息即可将数据推送至第三方。注意AS2的信息不支持下行数据。
1.7. MQTT Broker连接信息
网关内置AS(Application Server)的MQTT Broker地址为:
- 地址:
【网关IP地址】:1883
示例:192.158.1.1:1883 - 用户名:asUser
- 密码:as-user@1705
1.7.1. 订阅主题(Topic)
设备上行数据将发布到以下主题:
/v32/mtfac/as/up/data/#您可以使用 MQTTX 等MQTT客户端工具订阅该主题,实时查看设备发送的数据。

1.7.2. 更多信息
如需了解更多产品信息或技术支持,请访问: